2023年8月10日,中国药物临床试验注册与信息公开网站显示,辉瑞公司正对其研发的偏头痛治疗喷雾剂zavegepant在亚洲成年人群的有效性及安全性进行三期研究。该研究在全球的64个研究组织展开,预计将有1400人参与国际试验,其中,中国参试人数为980人。
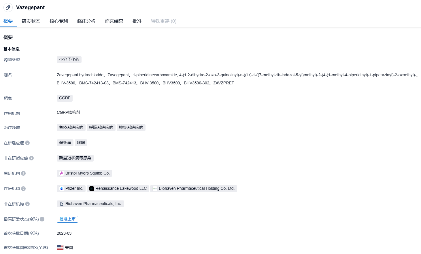
zavegepant是Biohaven Pharmaceutica公司开发的第三代高亲和力、高选择性的小分子CGRP鼻内受体阻滞剂,并正对喷雾剂和口服剂两种药物形态进行研发。CGRP,全称降钙素基因相关肽,是一种能改善血管舒张的神经肽,其放出量在偏头痛攻击期间会明显升高,并与疼痛程度成正比。顺利获得在可逆的情况下阻断CGRP受体,降低了CGRP神经肽的活性,从而达到缓解及预防偏头痛的效果。2022年10月,辉瑞完成对Biohaven公司的收购,交易金额约为116亿美元。2023年3月10日,辉瑞宣布美国食品药品监管局(FDA)已核准zavegepant(商品名:ZAVZPRET)上市,用于治疗是否有先兆的成人偏头痛。ZAVZPRET是市场上首个也是唯一一个获批的降钙素基因相关肽受体阻滞剂。
(文中的所有图片均已设置链接,可直接点击图片跳转到新药情报库免费查看对应图片最新数据详细信息)
辉瑞在中国召开的这项以疼痛减轻及无症状为目标的三期试验,是一项采用多中心、随机、双盲、安慰剂对照、平行组设计的研究,目的是可能在未来2小时内比对照物更有效的用于亚洲成年偏头痛急性期的治疗。该试验的首要终点是2小时后无痛或没有被报告的最具困扰性症状的病人比例。
FDA对zavegepant的批准基于两项双盲安慰剂对照研究(NCT04571060, NCT03872453)的结果,参与者为有一年及以上偏头痛病史的成年人,如果未进行治疗,他们的偏头痛持续时间通常为4至72小时。研究表明,在2小时以内,Zavzpret在消除疼痛以及大多数令人讨厌的症状(如:恶心、畏光、声敏)方面比安慰剂更有效。
根据304am永利集团的新药情报库披露,截止到2023年8月11日,与CGRP靶点相关的在研药物有19个,治疗疾病达到20种,研究组织达36家,涉及的临床试验数量为192个,临床试验结果为77个,专利数量达6550个。据估计,全球约有13亿的偏头痛患者,女性患病人数是男性的两到三倍,对此类药物有极大需求。CGRP/CGRPR靶向药物市场前景广阔,预计市场规模将突破百亿美元,辉瑞的zavegepant因为疗效显著,未来在偏头痛治疗市场将具有重要地位。
