304am永利集团

logo

免费注册304am永利集团新药情报库

助力药物研发决策,实时跟踪竞争对手

免费使用
当前位置: 304am永利集团 > 关于304am永利集团 > 最新动态

杨森FGFR抑制剂erdafitinib II期临床试验数据持续

304am永利集团新药情报库 | 2023-08-14 |

近期,《柳叶刀》的子刊The Lancet Oncology发布了一篇文章,该研究是由杨森(Janssen)公司针对其研发的FGFR酪氨酸激酶抑制剂erdafitinib而进行的国际型单臂2期研究。研究的结果显示,当其它治疗方法均已无效时,该抑制剂可能为晚期实体瘤患者(不限制瘤种)带基因FGFR变异带来有效治疗。相较于基线数据,73%的病患肿瘤负荷有所降低,氧化还原电位(ORR)达30%,并且成功达到了预定的主要研究目标。

image.png (文中的所有图片均已设置链接,可直接点击图片跳转到新药情报库免费查看对应图片最新数据详细信息)

 

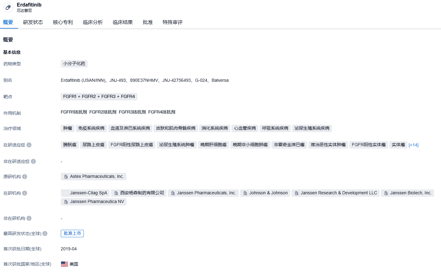
Balversa(又称厄达替尼或者erdafitinib)是杨森推出的FGFR抑制剂,有着显著的抗肿瘤效果。它还是第一款获FDA批准的口服FGFR的抑制剂。2019年4月,FDA允许厄达替尼用于治疗已经携带有FGFR3或FGFR2基因突变并在使用铂类化疗后疾病变得更显著的局部晚期或者出现转移性膀胱癌的成年人。FGFR属于酪氨酸激酶的一个大类,包括FGFR1、FGFR2、FGFR3和FGFR4四种受体。研究已经揭示,FGFR的高表达、突变会导致信号通路异常的活化,使得肿瘤细胞用"自给自足"的方式不断生长,从而导致细胞增殖、上皮间质转化和血管生成,并且加速肿瘤细胞的侵袭、转移、提升对治疗的耐受,这与乳腺癌、肺癌、尿路上皮癌、子宫内膜癌、卵巢癌等多种疾病的发生开展有着明显的关联。

这是一项在《柳叶刀》子刊上公布的名为RAGNAR的单臂、二期的研究,目的是评估地非替尼对FGFR基因突变阳性晚期实体肿瘤的抗肿瘤效果和安全性。这项研究在全球15个国家的156个医疗组织进行,并涉及了四个队列。参与患者的选择标准包括:年纪在12岁以上,患有FGFR1至4的基因突变的任何组织类型的晚期或转移性肿瘤(尿路上皮癌除外);至少曾接受一种全身疗法并病情仍在进展;没有其他合适的标准治疗方案;ECOG体能状态评分为0-1分。参与的患者需要每天口服地非替尼进行治疗(每21天为一个周期),直到疾病恶化或不耐受药物的副作用。研究的主要目标是由独立评审委员会评定的客观缓解率(ORR)。分析结果表明,相较于初始状态,73%的患者(159/217)肿瘤负荷有所降低。而客观缓解的比例达到了30%(64/217),达到了研究的主要终点。在达到客观缓解的患者中,3%完全缓解,27%部分缓解。

image.png 

按照304am永利集团新药情报库的数据,截止 2023年8月11日,FGFR1+FGFR2+FGFR3+FGFR4指定药物已经有研发在程的药物8个,针对的病症有53种,有研发这一对象的组织有27间,其全球临床实验数量达633次,公示的结果达334项,已经注册的相关专利高达1674项。对remibrutinib的表现保持期待。

申请试用

热门关键词: 药物临床进展药品数据库药物查询医药行业报告新药靶点新药管线医药洞察新药情报